Nexus
  1. Vous êtes ici :  
  2. Accueil
  3. Analyse des besoins
  4. Conception
  5. Diagrammes

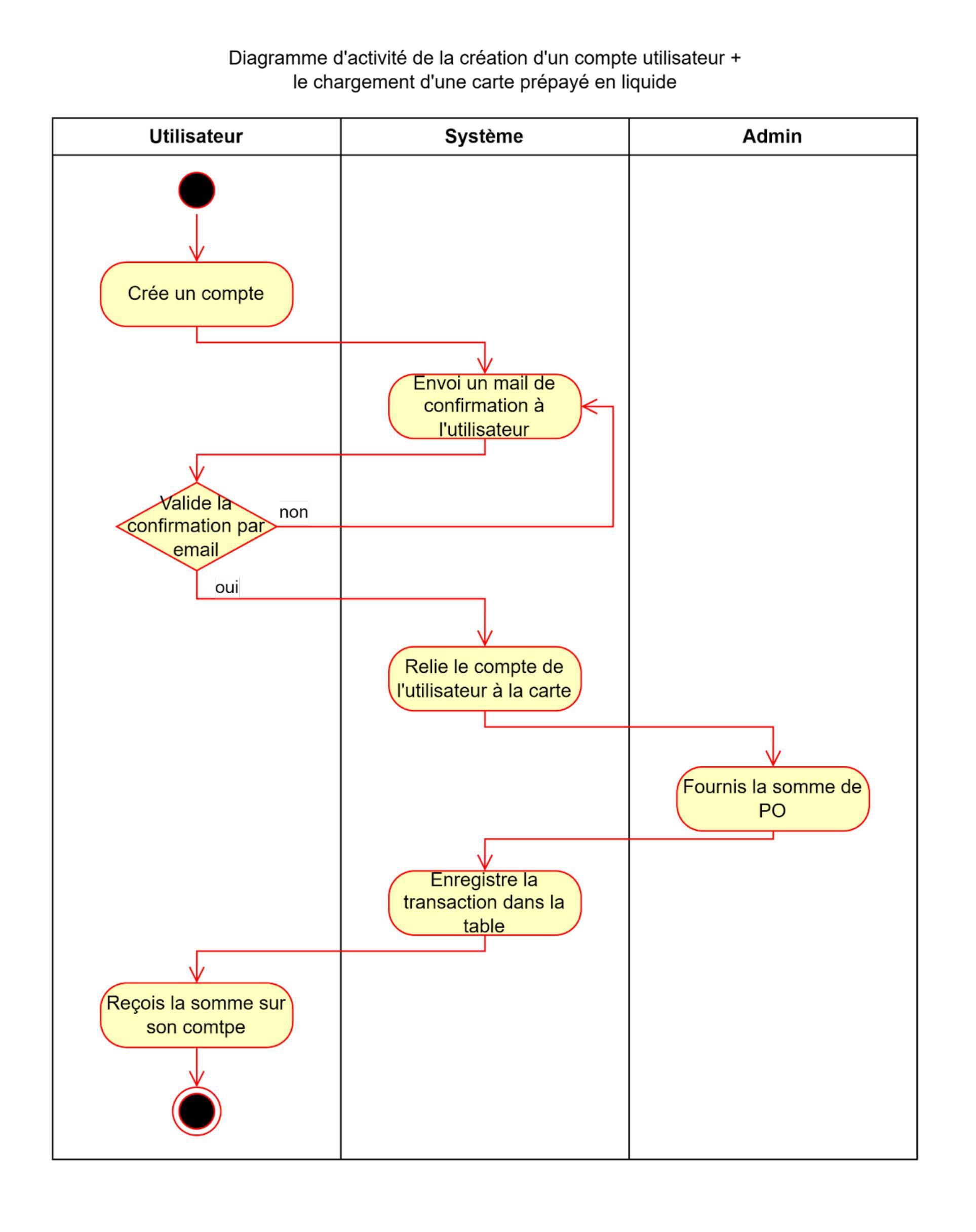
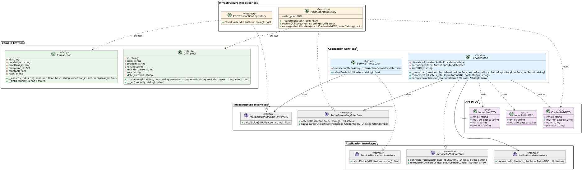
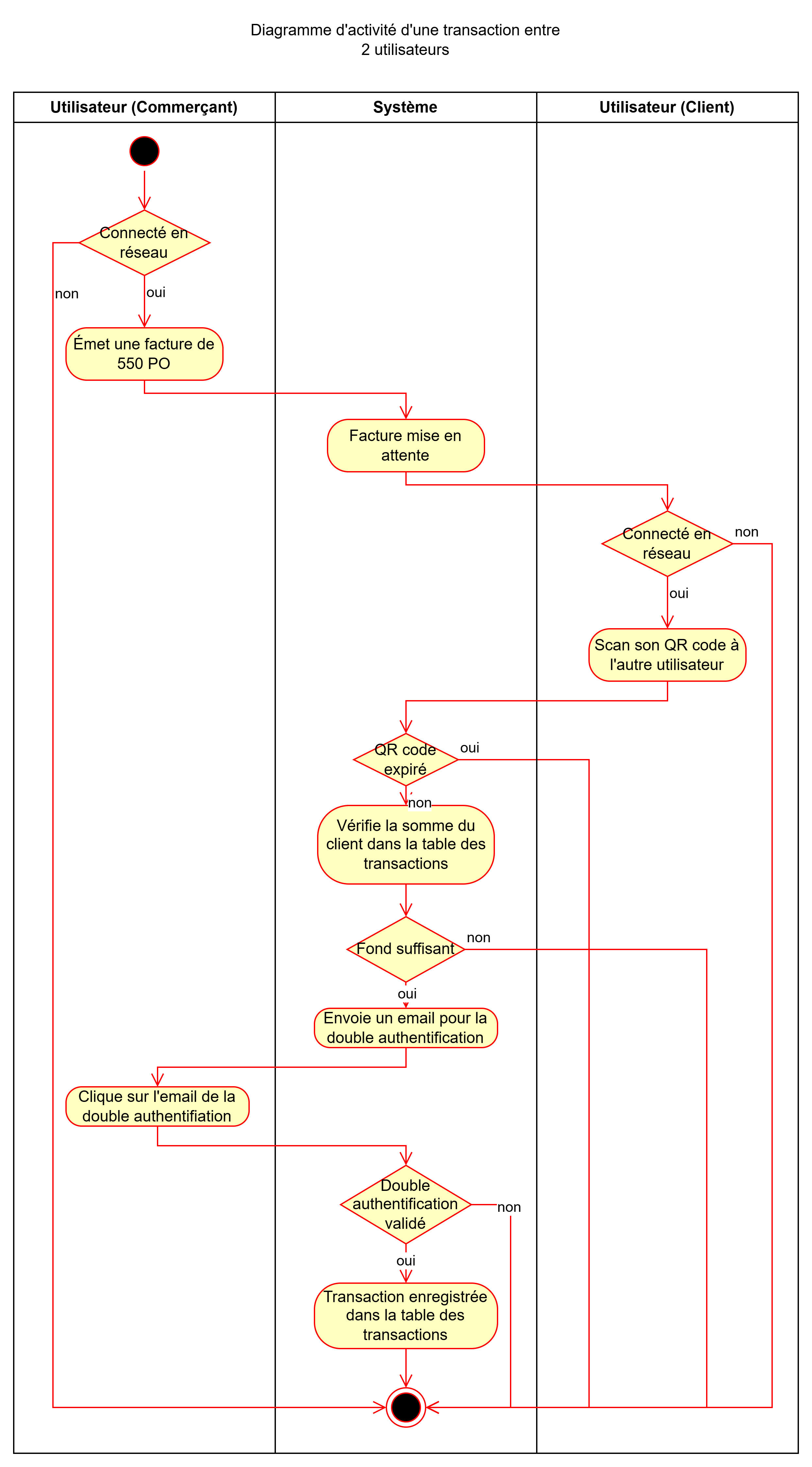
Diagrammes

 

 

 

Main Menu

  • Accueil
  • Analyse des besoins
    • Présentation du projet
      • Périmètre du projet
      • Existant
      • Acteurs
    • Fonctionnalités
      • Fonctionnalités principales
      • Fonctionnalités secondaires
      • Fonctionnalités étendues
    • Conception
      • Diagrammes
      • Maquettes
      • Base de données
  • Documentation
    • Informations techniques
      • Architecture du système
      • Technologies utilisées
    • Guide d’utilisation
      • Utilisateur (client)
      • Administrateur
    • Maintenance
      • Maintenance du projet
      • Possibilités d’extension
    • Déploiement
    • Rapports

Login Form

  • Mot de passe perdu ?
  • Identifiant perdu ?